Découvrez comment Databricks Agent Bricks, Unity Catalog Functions et Vega-Lite permettent des visualisations portables et gouvernées dans les systèmes multi-agents et les interfaces programmatiques
par Brian Burke, Homayoon Moradi, Caio Farias et Elise Gonzales
Votre équipe a travaillé d'arrache-pied pour créer un agent superviseur qui analyse avec précision les revenus du 4e trimestre et identifie les Drivers de croissance. Le prochain défi consiste à rendre ces insights disponibles là où les parties prenantes travaillent réellement, comme Microsoft Teams. Étant donné que chaque plateforme externe utilise un langage visuel unique, l'intégration de réponses graphiques riches peut s'avérer difficile, ce qui oblige souvent les agents à passer par défaut à des tableaux de texte de base.
C'est là que la flexibilité inhérente de l'Agent Superviseur devient un avantage distinct. Databricks a conçu le framework d'agent pour prendre en charge une personnalisation étendue grâce à des outils comme les Fonctions Unity Catalog et le Model Context Protocol (MCP). En tirant parti de ces intégrations parallèlement à Vega-Lite, les développeurs peuvent surmonter les limitations spécifiques à la plateforme et créer des visualisations portables de haute qualité. Cette approche garantit que l'Agent Superviseur fournit des insights graphiques clairs qui conservent leur contexte et leur impact, quelle que soit l'application de destination.
Agent Bricks facilite une IA prête pour la production grâce à un Agent Superviseur qui orchestre des outils spécialisés pour traiter les requêtes multi-domaines. Dans les clouds et régions Databricks pris en charge, cette architecture permet à un superviseur de déléguer intelligemment des tâches :
Ce système excelle dans la décomposition des tâches. Pour une requête comme « Comparer les revenus du T4 entre les régions », le superviseur dirige l'analyse quantitative vers Genie tout en interrogeant simultanément un assistant de connaissances pour obtenir des documents contextuels.

Les agents de données nécessitent une méthode fiable pour transformer les données brutes en insights visuels exploitables. En combinant les fonctions Unity Catalog avec Vega-Lite, les développeurs peuvent générer des visualisations gouvernées et portables que les agents renvoient avec du texte et des données.

Ensemble, cette approche permet aux agents de renvoyer des visualisations régies aussi facilement que du texte. Vega-Lite peut également réduire la complexité de l'implémentation par rapport au code de création de graphiques impératif, et présente des avantages supplémentaires :
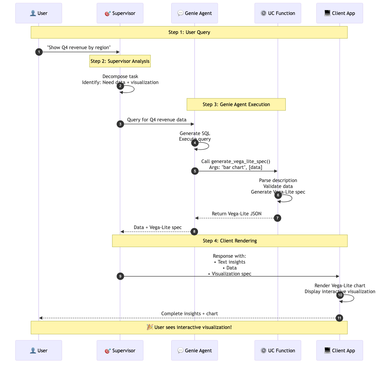
Un agent superviseur orchestre ce processus. Il délègue la récupération et l'analyse à des sous-agents, invoque les fonctions Unity Catalog pour un post-traitement régi, puis compose la réponse finale.

Une stratégie de mise en œuvre robuste est une fonction Unity Catalog qui accepte des données et des exigences de graphique en entrée et renvoie une spécification Vega‑Lite valide.
La fonction UC agit comme une couche de traduction entre les sorties de l'agent et la visualisation :
L'étape finale est le rendu de la visualisation pour l'utilisateur, qui dépend de la plateforme client.
Applications Web : utilisez vegaEmbed() en JavaScript pour analyser la spécification JSON et effectuer le rendu d'un graphique interactif dans le navigateur.

Les équipes des services financiers, du secteur de la santé et du secteur de la vente explorent des systèmes d'agents basés sur Vega‑Lite pour permettre une prise de décision plus rapide et plus intuitive.
Scénario : Un CFO demande dans Microsoft Teams : « Quels ont été nos résultats au T4 par rapport aux prévisions ? » Ventiler par région et catégorie de produit.
Le DAF reçoit une réponse enrichie directement dans Teams, sans avoir à naviguer vers des tableaux de bord externes. La sortie inclut un résumé textuel des principaux facteurs (par exemple, « le T4 a dépassé les prévisions de 8 % au total, grâce à la région Nord à +15 % et à la catégorie Logiciels à +22 %, tandis que la région Sud a sous-performé de 5 % »), suivi immédiatement par les graphiques Vega-Lite. Les utilisateurs peuvent survoler les barres pour révéler les valeurs exactes via des info-bulles, préservant ainsi le contexte de la conversation tout en permettant une exploration approfondie.
Les fourchettes ci-dessous sont représentatives des premières observations pilotes et doivent être considérées comme des exemples directionnels, et non comme des références universelles :
| Métrique | Sans visualisation | Avec Vega-Lite (généré par l'agent) | Amélioration |
|---|---|---|---|
| Temps d'insight | 10-15 min (query → exportation → tracé → interprétation) | 30-60 s (query → visuel instantané) | 80 à 90 % plus rapide |
| Questions répondues par session | 2-3 (séquentiel, nécessite des pauses pour créer des graphiques) | 8-12 (itération rapide avec retour visuel instantané) | 3 à 4 fois plus |
| Adoption par les utilisateurs non techniques | 30-40 % (besoin d'aide pour interpréter les tableaux) | 70-85 % (visual insights explicites) | ~2x d'adoption |
| Satisfaction quant à la réponse de l'agent | 3,2/5 (les données sans contexte sont frustrantes) | 4,6/5 (insights complets et utiles) | supérieure de ~40 % |

Les systèmes multi-agents peuvent analyser des requêtes complexes, mais sans visuels, ils ne renvoient souvent que du texte et des tableaux. La combinaison de Vega-Lite avec les fonctions Unity Catalog permet aux agents de générer des visualisations gouvernées et portables qui s'affichent sur plusieurs applications tout en respectant les autorisations sur les données.
Les premiers déploiements indiquent un accès aux insights nettement plus rapide et une meilleure adoption lorsque les insights incluent des visuels. À mesure que les systèmes multi-agents deviendront essentiels aux flux de travail d'entreprise, la capacité non seulement à compute des réponses, mais aussi à les présenter visuellement, sera primordiale.
Pour commencer à créer, consultez la documentation d'Agent Bricks et découvrez comment les Fonctions Unity Catalog peuvent transformer votre écosystème d'agents.
Vous avez des questions sur l'implémentation des visualisations Vega‑Lite dans vos systèmes d'agents ? Rejoignez la discussion sur les forums de la communauté Databricks.
(Cet article de blog a été traduit à l'aide d'outils basés sur l'intelligence artificielle) Article original
Abonnez-vous à notre blog et recevez les derniers articles directement dans votre boîte mail.