Scopri come Databricks Agent Bricks, Unity Catalog Functions e Vega-Lite abilitano visualizzazioni portatili e governate nei sistemi multi-agente e nelle interfacce programmatiche
di Brian Burke, Homayoon Moradi, Caio Farias e Elise Gonzales
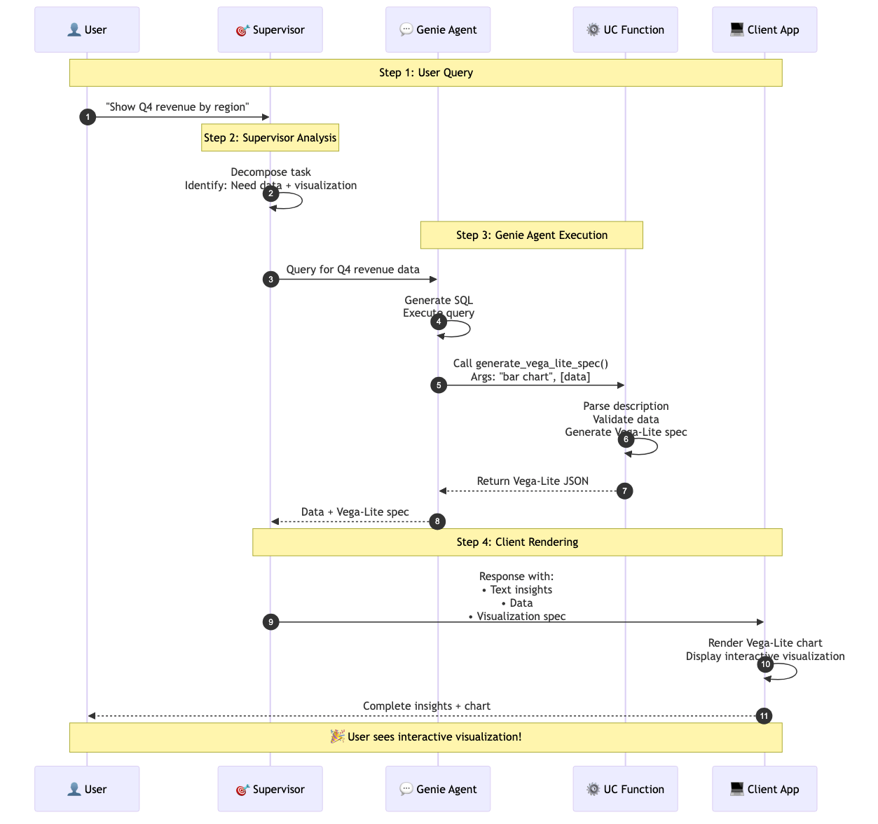
Il tuo team ha lavorato sodo per creare un Supervisor Agent in grado di analizzare con precisione i ricavi del Q4 e identificare i Driver di crescita. La sfida successiva consiste nel rendere disponibili queste informazioni dettagliate dove lavorano gli stakeholder, ad esempio in Microsoft Teams. Poiché ogni piattaforma esterna utilizza un linguaggio visivo unico, l'integrazione di risposte grafiche avanzate può risultare difficile, costringendo spesso gli agenti a impostare come predefinite semplici tabelle di testo.
È qui che la flessibilità intrinseca dell'agente supervisore diventa un netto vantaggio. Databricks ha progettato il framework per agenti per supportare un'ampia personalizzazione tramite strumenti come Unity Catalog Functions e il Model Context Protocol (MCP). Sfruttando queste integrazioni insieme a Vega-Lite, gli sviluppatori possono superare le limitazioni specifiche della piattaforma e creare visualizzazioni portabili e di alta qualità. Questo approccio garantisce che il Supervisor Agent fornisca informazioni dettagliate chiare e grafiche che mantengano il loro contesto e impatto, indipendentemente dall'applicazione di destinazione.
Agent Bricks facilita l'IA pronta per la produzione tramite un Supervisor Agent che orchestra strumenti specializzati per gestire query multi-dominio. Nei cloud e nelle regioni Databricks supportati, questa architettura consente a un supervisore di delegare le attività in modo intelligente:
Questo sistema eccelle nella scomposizione dei task. Per una richiesta come "Confronta i ricavi del Q4 tra le varie regioni", il Supervisor instrada l'analisi quantitativa a Genie, interrogando contemporaneamente un Knowledge Assistant per ottenere documenti contestuali.

Gli agenti di dati richiedono un metodo affidabile per trasformare i dati grezzi in insight visivi utilizzabili. Combinando le funzioni di Unity Catalog con Vega-Lite, gli sviluppatori possono generare visualizzazioni governate e portabili che gli agenti restituiscono insieme a testo e dati.

Questo approccio consente agli agenti di restituire visualizzazioni controllate con la stessa facilità del testo. Vega-Lite può anche ridurre l'overhead di implementazione rispetto al codice imperativo per la creazione di grafici, offrendo ulteriori vantaggi:
Un Agente Supervisore orchestra questo processo. Delega il recupero e l'analisi ai sotto-agenti, invoca le funzioni di Unity Catalog per il post-processing gestito e poi compone la risposta finale.

Una solida strategia di implementazione è una funzione di Unity Catalog che accetta come input dati e requisiti per i grafici e restituisce una specifica Vega-Lite valida.
La funzione UC funge da livello di traduzione tra gli output dell'agente e la visualizzazione:
Il passaggio finale è il rendering della visualizzazione per l'utente, che dipende dalla piattaforma client.
Applicazioni web: usa vegaEmbed() in JavaScript per analizzare la specifica JSON e renderizzare un grafico interattivo nel browser.

I team dei settori dei servizi finanziari, della sanità e delle vendite stanno esplorando sistemi di agenti abilitati per Vega-Lite per promuovere un processo decisionale più rapido e intuitivo.
Scenario: Un CFO chiede in Microsoft Teams: “Come abbiamo performato nel Q4 rispetto alle previsioni? Suddivisione per regione e categoria di prodotto.”
Il CFO riceve una risposta dettagliata direttamente in Teams, senza dover passare a dashboard esterne. L'output include un riepilogo testuale dei driver chiave (ad esempio, "il Q4 ha superato le previsioni dell'8% in totale, trainato dalla regione Nord con un +15% e dalla categoria Software con un +22%, mentre la regione Sud ha sottoperformato del 5%"), seguito immediatamente dai grafici Vega-Lite. Gli utenti possono passare il mouse sopra le barre per visualizzare i valori esatti tramite i tooltip, mantenendo il contesto della conversazione e consentendo al contempo un'esplorazione approfondita.
Gli intervalli seguenti sono rappresentativi delle prime osservazioni pilota e devono essere considerati come esempi direzionali, non come benchmark universali:
| Metrica | Senza visualizzazione | Con Vega-Lite (generato da agente) | Miglioramento |
|---|---|---|---|
| Tempo all'approfondimento | 10-15 min (query → esportazione → tracciamento → interpretazione) | 30-60 sec (query → visualizzazione istantanea) | 80-90% più veloce |
| Domande con risposta per sessione | 2-3 (sequenziale, richiede pause per creare i grafici) | 8-12 (iterazione rapida con feedback visivo istantaneo) | 3-4 volte di più |
| Adozione da parte di utenti non tecnici | 30-40% (serve aiuto per interpretare le tabelle) | 70-85% (approfondimenti visivi autoesplicativi) | Adozione ~2x |
| Soddisfazione per la risposta dell'agente | 3,2/5 (i dati senza contesto sono frustranti) | 4,6/5 (informazioni dettagliate preziose) | ~40% in più |

I sistemi multi-agente possono analizzare query complesse, ma senza elementi visivi spesso restituiscono solo testo e tabelle. La combinazione di Vega-Lite con le funzioni di Unity Catalog consente agli agenti di generare visualizzazioni governate e portabili, renderizzate su più applicazioni nel rispetto delle autorizzazioni per i dati.
Le prime implementazioni indicano un tempo di acquisizione delle informazioni dettagliate materialmente più rapido e una migliore adozione quando tali informazioni dettagliate includono elementi visivi. Man mano che i sistemi multi-agente diventano centrali per i flussi di lavoro aziendali, la capacità non solo di compute le risposte ma anche di mostrarle sarà essenziale.
Per iniziare a sviluppare, visita la documentazione di Agent Bricks e scopri come le funzioni di Unity Catalog possono trasformare il tuo ecosistema di agenti.
Avete domande sull'implementazione di visualizzazioni Vega-Lite nei vostri sistemi di agenti? Partecipa alla discussione nei Databricks Community Forums.
(Questo post sul blog è stato tradotto utilizzando strumenti basati sull'intelligenza artificiale) Post originale
Iscriviti al nostro blog e ricevi gli ultimi articoli direttamente nella tua casella di posta.