Summary
- Agenten geben oft Tabellen anstelle von visuellen Darstellungen zurück, was eine Lücke in Tools wie Microsoft Teams hinterlässt.
- Agent Bricks, Unity Catalog Functions und Vega-Lite ermöglichen gesteuerte, portable Visualisierungen, die Agenten erstellen und verfeinern können.
- Frühanwender verzeichnen bis zu 90 % schnellere Einblicke, 3- bis 4-mal mehr Fragen pro Sitzung und eine ca. 2-mal höhere Akzeptanz bei nicht-technischen Nutzern.
Die Herausforderung der Visualisierung bei der plattformübergreifenden Bereitstellung
Ihr Team hat hart daran gearbeitet, einen Supervisor-Agenten zu entwickeln, der die Q4-Umsätze präzise analysiert und Wachstumstreiber identifiziert. Die nächste Herausforderung besteht darin, diese Erkenntnisse dort zur Verfügung zu stellen, wo die Stakeholder tatsächlich arbeiten, wie beispielsweise in Microsoft Teams. Da jede externe Plattform eine eigene visuelle Sprache verwendet, kann die Integration reichhaltiger grafischer Antworten schwierig sein, was Agenten oft dazu zwingt, auf default zurückzugreifen.
Hier wird die inhärente Flexibilität des Supervisor Agent zu einem entscheidenden Vorteil. Databricks hat das Agent-Framework so konzipiert, dass es umfassende Anpassungen durch Tools wie Unity Catalog Functions und das Model Context Protocol (MCP) unterstützt. Durch die Nutzung dieser Integrationen zusammen mit Vega-Lite können Entwickler plattformspezifische Einschränkungen überwinden und portable, hochwertige Visualisierungen erstellen. Dieser Ansatz stellt sicher, dass der Supervisor Agent klare, grafische Einblicke liefert, die ihren Kontext und ihre Wirkung beibehalten, unabhängig von der Zielanwendung.
Verständnis der Supervisor-Architektur
Agent Bricks ermöglicht produktionsreife KI durch einen Supervisor Agent, der spezialisierte Tools orchestriert, um domänenübergreifende Abfragen zu verarbeiten. In unterstützten Databricks-Clouds und -Regionen ermöglicht diese Architektur einem Supervisor, Tasks intelligent zu delegieren:
- Genie Spaces: verarbeitet SQL-Abfragen in natürlicher Sprache für strukturierte Daten.
- Knowledge-Assistant-Agenten: führen Dokumentenabruf und -analyse (RAG) durch.
- Unity Catalog Functions: kapseln benutzerdefinierte Geschäftslogik.
- Model Context Protocol (MCP)-Server: verwalten Integrationen von Drittanbietern.
Dieses System zeichnet sich durch eine hervorragende Taskzerlegung aus. Bei einer Anfrage wie „Vergleiche die Q4-Umsätze über die Regionen hinweg“ leitet der Supervisor die quantitative Analyse an Genie weiter und fragt gleichzeitig einen Knowledge Assistant nach kontextbezogenen Dokumenten ab.
Erweiterung von Multi-Agenten-Systemen mit gesteuerten Visualisierungen
Datenagenten benötigen eine zuverlässige Methode, um Rohdaten in umsetzbare visuelle Einblicke umzuwandeln. Durch die Kombination von Unity Catalog Functions mit Vega-Lite können Entwickler gesteuerte, portable Visualisierungen erstellen, die Agenten neben Text und Daten zurückgeben.
- Unity Catalog Functions zentralisieren und steuern die Visualisierungslogik, sodass Agenten eine sichere, wiederverwendbare Funktion aufrufen können, die Diagramme aus strukturierten Daten generiert.
- Vega-Lite verwendet eine prägnante JSON-Spezifikation zur deklarativen Beschreibung von Diagrammen. Dadurch können Agenten Visualisierungen generieren, ohne imperativen Plotting-Code schreiben zu müssen.
Dieser Ansatz ermöglicht es Agenten, gesteuerte Visualisierungen genauso einfach wie Text zurückzugeben. Vega-Lite kann auch den Implementierungsaufwand im Vergleich zu imperativem Diagrammcode reduzieren und bietet zusätzliche Vorteile:
- API-nativ und portabel: JSON-Spezifikationen werden in APIs, Apps und Chat-Tools konsistent gerendert.
- LLM-freundlich: Kompakte Spezifikationen sind in der Regel einfacher in eingeschränkten Kontextfenstern zu generieren und zu validieren.
- Selbstvalidierend: Die schemabasierte Validierung ermöglicht eine schnelle Korrektur.
- Integrierte Best Practices: Defaults erstellen automatisch klare, zugängliche Diagramme.
- Standardmäßig sicher: Deklaratives JSON vermeidet die Risiken von generiertem Plotting-Code.
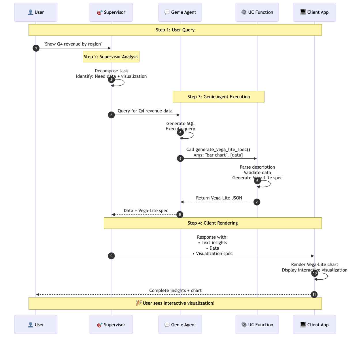
Der Supervisor-Workflow
Ein Supervisor-Agent orchestriert diesen Prozess. Er delegiert die Abfrage und Analysen an Sub-Agenten, ruft Unity Catalog-Funktionen für die verwaltete Nachbearbeitung auf und erstellt dann die endgültige Antwort.
Informationsfluss:
- Nutzeranfrage: „Vergleichen Sie die Q4-Umsätze nach Regionen und zeigen Sie die leistungsstärksten Produkte an.“
- Supervisor: zerlegt die Anfrage und delegiert sie an Genie und andere relevante Tools.
- Supervisor: Ruft eine Unity-Catalog-Funktion auf, um eine Vega-Lite-Spezifikation aus strukturierten Ergebnissen zu erstellen.
- Supervisor: aggregiert Text, Daten und Visualisierungen zu einer finalen Antwort.
- Client: rendert Vega-Lite-Spezifikationen inline.
Beispiel für einen Supervisor-Tool-Aufruf:
Implementierung über Unity Catalog Function
Eine robuste Implementierungsstrategie ist eine Unity Catalog-Funktion, die Daten und Diagrammanforderungen als Eingabe akzeptiert und eine gültige Vega-Lite-Spezifikation zurückgibt.
Ihr kompakter Leitfaden für moderne Analytics
Die Generator-Funktion
Die UC-Funktion fungiert als Übersetzungsschicht zwischen den Agenten-Ausgaben und der Visualisierung:
- Validiert Eingabedaten (nicht leeres JSON-Array)
- Leitet Schema ab (kategoriale vs. quantitative Felder)
- Wählt einen Diagrammtyp aus der Anfrage aus (zum Beispiel: bar, line, scatter)
- Erstellt eine Vega-Lite-JSON-Spezifikation mit Codierung, Dimensionen und Tooltips
Clientseitiges Rendering
Der letzte Schritt ist das Rendern der Visualisierung für den Nutzer, was von der Client-Plattform abhängt.
Webanwendungen: Verwenden Sie vegaEmbed() in JavaScript, um die JSON-Spezifikation zu parsen und ein interaktives Diagramm im Browser zu rendern.
Reale Anwendungsfälle und Vorteile
Teams in den Bereichen Finanzdienstleistungen, Gesundheitswesen und Vertrieb erkunden Vega-Lite-fähige Agentensysteme, um eine schnellere und intuitivere Entscheidungsfindung voranzutreiben.
Anwendungsfall: Dashboard für Finanzanalysen in Teams
Szenario: Ein CFO fragt in Microsoft Teams: „Wie haben wir im 4. Quartal im Vergleich zur Prognose abgeschnitten? Aufgeschlüsselt nach Region und Produktkategorie.“
Multi-Agenten-Workflow:
- Supervisor: Zerlegt die Anfrage und leitet Tasks an Genie-Agenten und eine Unity Catalog-Funktion weiter.
- Genie-Ausführung:
- Agent A liefert regionale Umsatzdaten und eine Vega‑Lite-Spezifikation für ein Balkendiagramm mit varianzgefärbten Balken zurück.
- Agent B liefert Produktkategoriedaten und eine Spezifikation für ein gestapeltes Balkendiagramm, das den Beitrag der Kategorien zu den regionalen Gesamtwerten zeigt.
- Synthese: Der Supervisor kombiniert diese Eingaben zu einer zusammenhängenden Antwort, die narrative Einblicke und interaktive Diagramme enthält.
Ergebnisse:
Der CFO erhält eine umfassende Antwort direkt in Teams, ohne zu externen Dashboards navigieren zu müssen. Die Ausgabe enthält eine textliche Zusammenfassung der Key Driver (zum Beispiel: „Das 4. Quartal übertraf die Prognose insgesamt um 8 %, angetrieben durch die Region Nord mit +15 % und die Kategorie Software mit +22 %, während die Region Süd um 5 % hinter den Erwartungen zurückblieb“), unmittelbar gefolgt von den Vega-Lite-Diagrammen. Benutzer können mit dem Mauszeiger über die Balken fahren, um über Tooltips genaue Werte anzuzeigen, wobei der Gesprächskontext erhalten bleibt und gleichzeitig eine tiefgehende Untersuchung ermöglicht wird.
Vorteile
- Sofortige Klarheit: Trends sind auf einen Blick erkennbar und müssen nicht erst aus Tabellen abgeleitet werden.
- Interaktive Erkundung: Hover-Zustände und Tooltips zeigen bei Bedarf genaue Werte an.
- Workflow-Kontinuität: Erkenntnisse bleiben in Teams und nicht in externen BI-Tools.
- Schneller zu Erkenntnissen: ca. 30 Sekunden für eine visuelle Antwort im Vergleich zu ca. 30 Minuten für den manuellen Export, die Diagrammerstellung und die Interpretation.
Anschauliche Vorteile für verschiedene Anwendungsfälle
Die folgenden Bereiche sind repräsentativ für frühe Pilotbeobachtungen und sollten als richtungsweisende Beispiele und nicht als universelle Benchmarks behandelt werden:
| Metrik | Ohne Visualisierung | Mit Vega-Lite (von Agenten generiert) | Verbesserung |
|---|---|---|---|
| Zeit bis zur Erkenntnis | 10-15 Min. (Abfrage → Export → Plot → Interpretation) | 30–60 Sek. (Abfrage → sofortige Visualisierung) | 80–90 % schneller |
| Beantwortete Fragen pro Sitzung | 2–3 (sequenziell, erfordert Unterbrechungen zum Erstellen von Diagrammen) | 8–12 (schnelle Iteration mit sofortigem visuellen Feedback) | 3- bis 4-mal mehr |
| Akzeptanz bei nicht-technischen Benutzern | 30–40 % (benötigen Hilfe bei der Interpretation von Tabellen) | 70–85 % (visuelle Einblicke sind selbsterklärend) | ~2-fache Akzeptanz |
| Zufriedenheit mit der Agentenantwort | 3,2/5 (Daten ohne Kontext sind frustrierend) | 4,6/5 (wertvolle, vollständige Einblicke) | ~40 % höher |
Fazit: Aktivierung visueller Intelligenz in Multi-Agenten-Systemen
Multi-Agenten-Systeme können komplexe Abfragen analysieren, geben aber ohne Visualisierungen oft nur Text und Tabellen zurück. Durch die Kombination von Vega-Lite mit Unity Catalog Functions können Agenten gesteuerte, portable Visualisierungen generieren, die anwendungsübergreifend gerendert werden und dabei die Datenberechtigungen einhalten.
Frühe Bereitstellungen weisen auf eine wesentlich schnellere Zeit bis zur Gewinnung von Einblicken und eine verbesserte Akzeptanz hin, wenn Einblicke Visualisierungen enthalten. Da Multi-Agenten-Systeme zum Kern von Unternehmens-Workflows werden, wird die Fähigkeit, Antworten nicht nur zu compute, sondern sie auch darzustellen, entscheidend sein.
Besuchen Sie zum Start die Agent Bricks-Dokumentation und erfahren Sie, wie Unity Catalog Functions Ihr Agenten-Ökosystem transformieren können.
Haben Sie Fragen zur Implementierung von Vega-Lite-Visualisierungen in Ihren Agentensystemen? Nehmen Sie an der Diskussion in den Databricks Community-Foren teil.
(Dieser Blogbeitrag wurde mit KI-gestützten Tools übersetzt.) Originalbeitrag






